OSI Affiliate Software offers a convenient way to track recurring sales from your affiliates. Here's how to set up automatic tracking for these sales:
If you are using a subscription service like Stripe, please refer to our Stripe integration instructions instead of the steps below.
If you are not using a subscription service, follow these instructions to set up automatic tracking for recurring sales.
With these steps, you can easily and automatically track recurring sales from your affiliates using OSI Affiliate Software."
Step 1. To create a recurring referral program, you can follow these steps: Go to the admin control panel. Click on the 'Referral Program' tab."

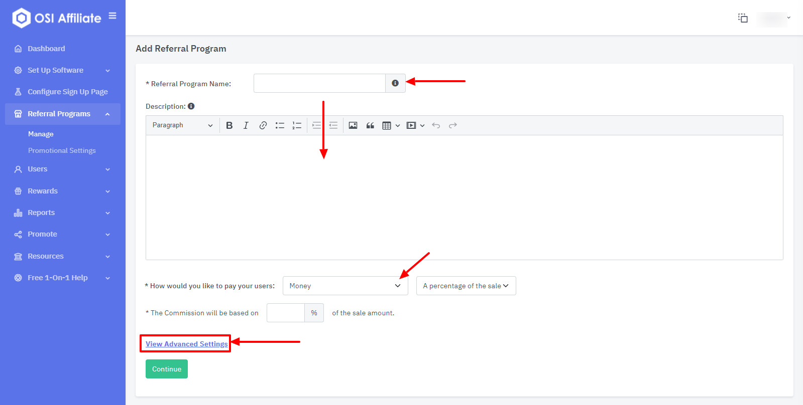
Step 2. Go to the referral program tab in the admin control panel. Click the 'add' button to create a new program.

Step 3. Complete the required fields in the referral program form. Click the 'Show Advanced Settings' link to reveal more options."

Step 4. To set up a recurring referral program with an email match commission, in the advanced settings section, select the recurring option. Set the commission type to 'Email Match'. Click 'Continue' to finish the setup process.

Step 5. To finish setting up your referral program, check the box next to 'Send Directly to My Store'. Click 'Finish' to complete the setup process.

Step 6. To retrieve your API ID, navigate to the 'Profile' section in the admin panel. Find and copy the API User Token. This ID will be needed for the webhook URL in the next steps."


Step 7. To set up sales tracking to capture customer emails, you can follow these steps. To initiate tracking of recurring sales, you will need to ensure that the sales tracking code added to the order thank you page includes the following information:
Order amount, Order ID, and Customer email.
To obtain the general thank you page code, you can follow these steps: Go to the 'Getting Started' section of the software. Click on 'Set Up Software'. Click on 'Get Thank you page code'."

To set up recurring commissions using email match and webhook, you can follow these steps. From the drop-down menu, select 'Recurring Commission using email match and web hook'.

Step 8. Update Tracking code.
To ensure that the code you are adding to your order thank you page functions properly, you will need to make some modifications to it. Specifically, you will need to replace the placeholder text with the appropriate variables for the customer's email address, order amount, and order ID. These variables can be retrieved from your subscription payment system and should be used to replace the placeholder text as indicated.

Step 9. Format the WebHook Recurring URL
To ensure that all recurring charges from sales referred by your affiliates are properly recorded in our system, you will need to format the webhook URL shown below. This URL should be called automatically by your subscription payment system every time a customer is charged on a recurring basis. If your subscription system does not have the capability to call a webhook URL when a charge occurs, you will need to have a developer write code to enable this functionality.
As a specific example, consider a customer who was referred by one of your affiliates and who is being charged on a monthly basis. Every time this customer is charged, the webhook URL provided here must be called to ensure that all relevant information is transmitted to our system.
Note: Before you add the code shown above to your subscription system to be called on a recurring basis, you will need to make the changes indicated here.
1. Where it says "your company" this should be the name of your account location.
2. Where it says "key=aa... " you will need to plug in the API token that you got from Step 6 above.
3. In the code, you will need to replace "customer_email=matchemail@mailinator.com" with the variable for the customer's email address.
4. In the code, you will need to replace "amount=100" with the variable for the amount that your subscription system is charging. This will ensure that the correct amount is passed to our system.
5. In the code, you will need to replace "transaction=0001234" with the variable for the transaction ID from your subscription system. This will ensure that the correct transaction ID is passed to our system.
***If you are unable to locate the variable names for the Order Total, Transaction ID, and customer email in your Subscription system, or if they are not provided, please contact our support team for guidance on what to do next.